Supplying Digital Healthcare Electronics for Full Circle Solutions
Electromechanical
Passives
Semiconductor
Test & Tools
Featured Products
Featured Solutions
AMD

Smart solutions for scalable healthcare platforms
With the Zynq™ UltraScale+™ MPSoCs, AMD XILINX have created a comprehensive selection of adaptive and intelligent healthcare solutions:
- Medical imaging
- Works to provide higher resolution and depth in both large highly synchronous medical imaging machines and portable solutions to create real time image processing and analytics, all in the lowest possible power to increase battery life
- Safety and security
- Offers specialized processing elements for different workloads to integrate the right engines for the right tasks for next generation embedded and security challenges.
- Healthcare AI
- Offers specialized processing elements for different workloads to integrate the right engines for the right tasks for next-generation embedded challenges.
Building an embedded platform with AMD can help customers improve your time to market, provide performance and scalability, lower BOM cost, and can help lower risk and regulatory burden.
Amphenol

Leading edge technologies for lifesaving procedures
In the dynamic and intricate world of medicine, the importance of accurate, robust, and responsive sensor technology cannot be overstated. These technologies serve as the foundation in ensuring optimal patient health, improved disease management, and lifesaving interventions.
Sensor technology is the unspoken hero of modern medicine, securing patient well-being on all fronts and constantly pushing the boundaries of what's possible in healthcare.
Explore some of the products that are empowering lifesaving innovations with pioneering sensor technology:
Patient Monitoring
Critical Care
Respiratory Care
Further Reading
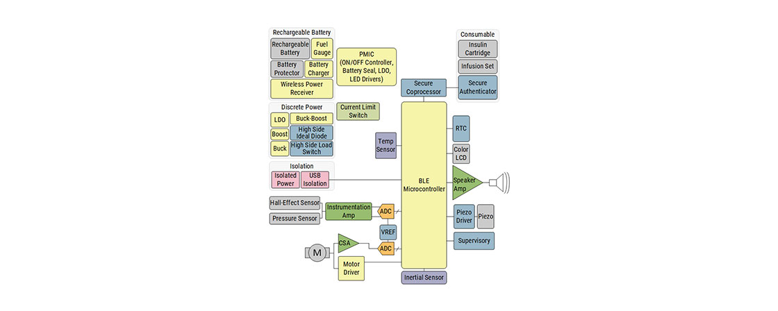
Analog Devices

Insulin Pump
Design a smart body-worn insulin pump that offers real-time monitoring and a highly accurate, continuous rate of insulin delivery. Leverage ADI’s broad portfolio of sensor and signal-conditioning technology solutions for precision, battery-powered health devices.
Featured Products
Microchip

Touch Screen Enabled Syringe Pump
Medical syringe pumps are used to gradually administer small amounts of liquid medication to patients. Syringe pumps can save medical staff time and reduce errors for medications that need to be slowly pushed in at particular intervals of time, with specific flow rates and over the course of several minutes to several hours. Syringe pumps are also useful in microfluidic applications for chemical and biochemical research.
The demo’s motor driver board features Microchip’s PIC16F1778 8-bit microcontroller (MCU), the MTS2916A motor driver, the LX3301A inductive sensor interface IC, the RN4871 Bluetooth® Low Energy module, and the MCP1703 LDO. This demo also utilizes Microchip’s PIC16 Class B Functional Safety Software Library. The motor driver board connects to a 400 mm length motorized linear stage actuator assembly with a ball screw, a stepper motor, and a 3D-printed syringe barrel clamp. The principle of this reference design can apply to various syringe pump applications from small handheld autoinjectors to full-size hospital syringe pumps.
Design Benefits
PIC16 Class B Functional Safety Software Library
Dual full-bridge PWM Motor driver capable of driving all types of stepper motors
Detection of the brand and type of the syringe
Detection of fluid volume of the syringe
Input and output interface of user
Bluetooth Low Energy connectivity
| Part Number | Product Type | Description |
|---|---|---|
| PIC16F1778 | 28KB Flash, 2KB RAM, HEF, HS Comp, 10b/5b DAC, 10b ADC, OpAmp, 10/16b PWMs, CCP, COG, DSM, CLC, ZCD, PRG, 100mA I/Os, PPS, EUSART, MSSP | |
| LX3301A | Inductive Position Sensor IC | Inductive Position Sensor IC |
| MCP1703 | Low Iq 250mA LDO, Vin 16V max, Vout =3.0V | Low Iq 250mA LDO, Vin 16V max, Vout =3.0V |
| MTS2916A | Dual full-bridge pwm motor driver ic | DUAL FULL-BRIDGE PWM MOTOR DRIVER IC |
| MCP1722 | High Voltage Dual Output LDO | High Voltage Dual Output LDO with Extended Temperature Range |
| ATSAME51J20A | SAME51, 512KB Flash, 192KB RAM, 120MHZ, Connectivity , ARM Cortex M4F , 64-Pin | |
| MIC5353 | 6Vin, Single 500mA ULDO | 6Vin, Single 500mA ULDO |
NXP

Smart inhaler
NXP offers a broad portfolio of sensors and MCUs, such as QN9090, K32W061 and NHS52Sx4 wireless MCU families, capable of delivering precision for medical IoT and healthcare applications. This new Smart inhaler will count with wireless connectivity, security integration and brand protection for the gas cartridge, with security to protect the information of the patient and upload it to the cloud in order to configure the inhaler from the doctor's side.
Recommended Products for Smart inhaler:
Battery Charger
- MC34671: 600 mA Single-Cell Li-Ion / Li-Polymer Battery Charger
Load Switch
- NX3P2902BUK: Logic-Controlled High-Side Power Switch
Security
- EdgeLock® SE051: Proven, Easy-to-Use IoT Security Solution with Support for Updatability and Custom Applets
- EdgeLock® A5000 Plug and Trust Secure Authenticator: Authentication Made Secure, Scalable and Easy
BLE
- NHS52Sx4: NHS52Sx4: Ultra-Low-Power Bluetooth® Low Energy Solution With Arm® Cortex®-M33 TrustZone® for Medical IoT
- QN9090/30: Bluetooth Low-Energy MCU with Arm®Cortex®-M4 CPU, Energy Efficiency, Analog and Digital Peripherals and NFC Tag Option
- K32W061/41: High-Performance, Secure and Ultra-Low-Power MCU for Zigbee®,Thread™, and Bluetooth® LE 5.0 with Built-In NFC Option
NFC
- PN7160: NFC Plug and Play Controller with Integrated Firmware and NCI Interface
- PN7462: NFC Cortex®-M0 All-in-One Microcontroller with Optional Contact Interface for Access Control
Accelerometer
- FXLS8974CF: ±2g/±4g/±8g/±16g, Low-Power 12-Bit Digital IoT Accelerometer
NFC Tag
- NTAG® 424 DNA / 424 DNA TagTamper – Advanced Security and Privacy for Trusted IoT Applications
- NTAG® 223 / 224 DNA - Certified NFC Security Chip Technology to Enable Trusted IoT Applications at Scale
- SL2S2602: ICODE® SLIX2 NFC Forum Type 5 Tag with Originality Signature
- ICODE DNA NFC Forum Type 5 Tag with AES Cryptography
LCD Driver
- PCA8561: Automotive 18 X 4 LCD Segment Driver
Wireless Charging
- CRN120: NFC Wireless Charging Communication Receiver Frontend
- CTN73x: NFC Wireless Charging Transmitter
- PCA943X: NFC Wireless Charging Power Receiver
Pressure Sensor
- FXPQ3115BV: Biomedical Precision Pressure Sensor
Onsemi
Biophotonic Applications - Depth Sensing division detectors are attractive to numerous biophotonic analysis applications where legacy detectors are unsuited, including:
Flow cytometry
Continuous glucose monitoring (CGM)
Blood oxygen (pulsed oximeter) systems
Kidney function monitors
Fluorescence analysis
Lumino meters
Particulate analysis
DNA analysis
Retinal Scanning
Microscopy
Featured Products
Renesas

Connected oxygen concentrator controller
An oxygen concentrator is a type of medical device that concentrates the oxygen from a gas supply by selectively removing nitrogen to supply an oxygen-enriched product gas stream. This solution is for the control of an oxygen concentrator in pressure swing operation. Swing mode is when mode 1 and mode 2 periodically alternate by controlled valves. Nitrogen is absorbed in green marked zeolite-filled tanks to increase oxygen concentration. The tank is then cleared from nitrogen by periodic reverse airflow.
System Benefits:
- Controls complete oxygen concentrator
- Supervision of intake airflow, air quality, temperature, humidity, and pressure
- Flexible architecture, easy to adopt to customer requirements
- User interface via LCD + Touch and/or GUI via Bluetooth® on a smartphone
- Standard medical grade power supply ~24VDC









STMicroelectronics

Sensor solutions for healthcare applications
Benefits of MEMS-based sensor solutions:
- Accuracy of sensors
- Low power
- Non-invasive technique
- Machine learning core allowing data pattern recognition
Products:
- Medical grade accelerometer
- Temperature sensors
- Ultrasound microphone
- Reference system solution embedding motion sensors, pressure sensors and microphone
Toshiba
Traco power

Medical Approved DC/DC converter and AC/DC power supplies
Medical Approved Power Solutions DC/DC from 1–30 Watt AC/DC from 5–450 Watt
Design Benefits
- IEC/EN/ES 60601-1 3rd Edition for 2× MOPP
- Risk Management ISO 14971
- IPC-A-610 Class 3 High Performance Acceptability
- EMC Emission to IEC 60601-1-2 ed. 4
- Quality Management ISO 13485
- 5-years warranty
Vishay

BIOMETRICS MONITORING, Heart rate and blood oxygen USING HIGHLY SENSITIVE PHOTODIODES
Biometrics monitoring in wearable devices such as smart watches, rings or headphones are using different wavelength emitters paired with highly sensitive photodiodes to complete the tasks of heart rate monitoring (HRM) and blood oxygen measurement (SpO₂)
Yageo

YAGEO Group's passive components for medical applications, including TVS Diodes, GTX Filters, Transformers, and Supercapacitors, are renowned for their high quality and reliability
Applications are:
- Patient Monitoring Systems
- Medical Diagnostic Monitors
- X-Ray Machines
- Electrocardiogram (ECG) Monitors
- Medical Imaging Equipment (e.g., MRI, CT Scanners)
- Laboratory Analyzers (e.g., Blood Analyzers, Urinalysis Machines)
- Blood Glucose Monitors or Blood Pressure Monitors
- Pulse Oximeters
- Ultrasound Machines
YAGEO TVS Diodes, part of the Circuit Protection Products (CPC), are essential for overvoltage protection. They are primarily used for secondary voltage protection and filtering overvoltage in DC power lines. These diodes respond very quickly to voltage spikes, offering low dynamic resistance, excellent clamping capability, and high reliability.
Embedded Platforms
Semiconductors – Discretes
Power Supplies
Opto-electronics
Circuit Protection
Connectors
Automation & Process Control
Resources
Keysight Solutions for Medical Devices
Characterizing the Battery Usage of a Pulse Oximeter, Step by Step Instructions
[한국어] Keysight N6705B, N6781A, 14585A 를 통한 의료 기기 전류 소모 측정
Portable and Wireless Medical Device Testing, Determining Battery Life
Keysight Solutions for RF Wireless Coexistence using IxVeriwave WaveTest System
Keysight Solutions for RF Wireless Coexistence testing according to ANSI C63.27
Resources
Artificial Intelligence
One of the greatest revolutions in all of human history! AI is an all-encompassing concept that incorporates human intelligence into machines
DEVKIT HQ
The #1 Destination for Embedded Evaluation Boards, Development Kits, and Tools
Technical Resources
Explore our well-curated library of whitepapers, technical articles, videos, training modules, tutorials, and more to support you in developing your designs, business, and career


